《软件安全》上机实验四
《软件安全》上机实验四
第四次上机作业:课本304页第25题
一、实验内容
综合实验:从本书下载链接中下载Crackme程序,综合运用OllyDbg、IDA和 UltraEdit等工具进行注册登录功能的破解。完成实验报告。
二、实验环境
- 操作系统:Windows 11
- 破解工具:ollydbg 1.10
- 被破解程序:Brad Soblesky.1.exe
三、实验原理
破解的实验原理,就是利用OllyDbg这个强大的“手术工具箱”,在程序运行时,强行介入其内部,通过“控制”、“观察”和“修改”这三大手段,改变其原有的逻辑,最终达到我们的目的。
四、实验步骤
1.配置环境
步骤1:ollydbg
步骤2:IDA free
步骤3:被破解的程序
2.开始破解
步骤1:初步分析,运行被破解程序
输入:123,弹窗显示incorrect try again!
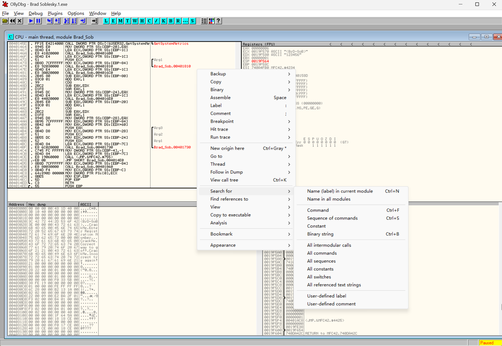
步骤2:断点动态调试
(1)启动OllyDbg,加载被测程序
(2)在ollydbg中查找与弹窗内容相关的string
找到密码验证的逻辑,打断点调试
发现这里我输入的123456会和
破解成功。
本文由作者按照 CC BY 4.0 进行授权








